Нам потребуется:
- Конфигурация БП обновленной версии, возможно взять из Демо-базы БП
- Некоторые данные из Демо-базы БП

Подготовка
- Снять конфигурацию БСО с поддержки
- Объединить конфигурацию БСО с конфигурацией БП
- Запустить клиента (возможно отладчиком). Мы должны увидеть БСО в заголовке.
- Залить конфигурацию БП через пункт меню Конфигурация -> Загрузить конфигурацию
- Снова снять с поддержки, так как придется кое-что менять

Список изменений для перехода с БСО на БП
- Предварительно выгружаем данные объектов, с которыми проводим манипуляции ниже обработкой ВыгрузкаЗагрузкаXML , регистры очищаем обработкой
- Удалить владельца у справочника ФормыСтатистики в конфигураторе
3. Сохранение данных и полная очистка регистров сведений:
- РазмерыНДФЛВторичный
- РедактируемыеРеквизитыКодаДоходаНДФЛ
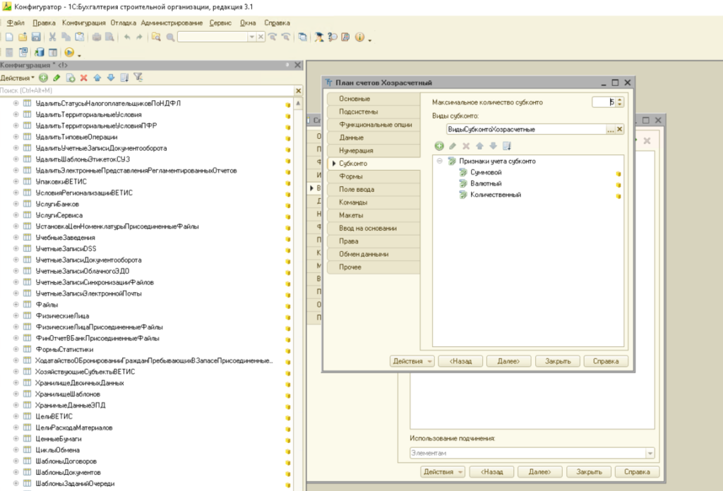
4. Уменьшить максимальное количество видов субконто (сч. 08.3)
5. Запустить конфигурацию в режиме клиента
6. Исправить счета Хозрасчетного плана счетов:
- Удалить субконто сч. 08.3 «Контрагенты»;
- Удалить субконто сч. 86.02 «Номенклатура», «Контрагенты»
7. Загрузить выгруженные данные регистров в режиме «Загрузка = Истина»

8. Выполнить Тестирование и Исправление информационной базы
9. Вернуть конфигурацию на поддержку
10. Загрузить справочник ФормыСтатистики, выгруженный из БП

Восстановление начислений зарплаты в Бухгалтерии Предприятия 3.0
- Устанавливаем активной константу «ОтображатьПодсистемуЗарплатаИКадры» (меню Функции технического специалиста);
- Выбираем режим «ведение учета по заработной плате во внешней программе», перезаходим в 1С
- Выбираем режим «ведение учета в бухгалтерии предприятия». Перезаходим
- Возможно, придется пересчитать начисления за период
Информация для Заказчиков такого перехода: время выполнения у меня вышло примерно на 10 часов на базе размером 10 ГБ
